Next-Gen Open Mission Planner
**ALL INFORMATION IN THIS CASE STUDY IS UNCLASSIFIED**



Project Overview
Project
Overview
Project
Overview
CHALLENGE
Legacy mission planning software utilizes an antiquated architecture and outdated codebase which has created significant challenges for mission planning.
SOLUTION
Modernize an old legacy system to ensure that our warfighter have the competitive advantage when it comes to mission planning.
ROLE
User Experience Designer & Reseracher
User Experience Designer & Researcher
User Experience Designer & Reseracher
TIME
12 Months
12 Months
TASK
Update key features in the mission planning suite.
Update key features in the mission planning suite.
TOOLS
Adobe XD, Jira, Confluence, & Illustrator
Adobe XD, Jira, Confluence, & Illustrator
Step 1: The Research
Step 1:
The Research
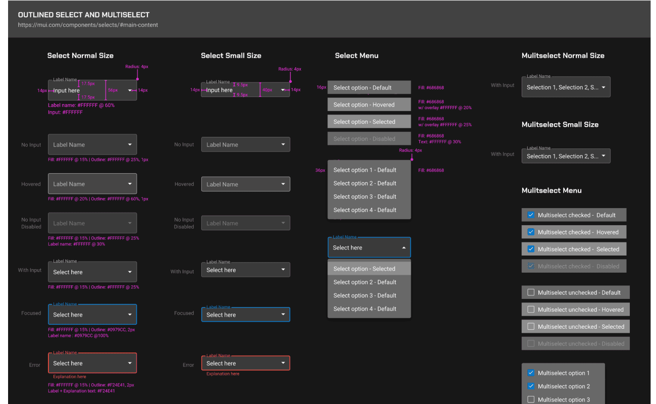
The NOMS design system, built upon Material UI, delivers a consistent and intuitive user experience. Leveraging Material UI's robust framework, NOMS ensures a clean, modern interface with accessible components and responsive design, promoting efficiency and ease of use across the application.
The NOMS design system, built upon Material UI, delivers a consistent and intuitive user experience. Leveraging Material UI's robust framework, NOMS ensures a clean, modern interface with accessible components and responsive design, promoting efficiency and ease of use across the application.

THE MISSION PLANNER
Create and refine mission routes, configuring waypoints and targets for optimal mission execution.
Create and refine mission routes, configuring waypoints and targets for optimal mission execution.

THE INTEL OFFICER
Analyze threats and provide situational awareness to inform mission planning and risk mitigation.
Analyze threats and provide situational awareness to inform mission planning and risk mitigation.

THE PILOT
Execute planned missions using NOMS-generated data, providing feedback and maintaining situational awareness.
Execute planned missions using NOMS-generated data, providing feedback and maintaining situational awareness.

Race Against the Avalanche
A SAMPLE CASE STUDY
Captain Sarah "Torch" Thompson and Lieutenant Jake "Iceman" Riley, piloting an MH-60 Jayhawk helicopter for the Coast Guard, are dispatched on a search and rescue mission after a major avalanche in the Colorado Rockies. Several skiers are reported missing, and time is critical due to the risk of hypothermia and further avalanches.

Race Against the Avalanche
A SAMPLE CASE STUDY
Captain Sarah "Torch" Thompson and Lieutenant Jake "Iceman" Riley, piloting an MH-60 Jayhawk helicopter for the Coast Guard, are dispatched on a search and rescue mission after a major avalanche in the Colorado Rockies. Several skiers are reported missing, and time is critical due to the risk of hypothermia and further avalanches.

Race Against the Avalanche
A SAMPLE CASE STUDY
Captain Sarah "Torch" Thompson and Lieutenant Jake "Iceman" Riley, piloting an MH-60 Jayhawk helicopter for the Coast Guard, are dispatched on a search and rescue mission after a major avalanche in the Colorado Rockies. Several skiers are reported missing, and time is critical due to the risk of hypothermia and further avalanches.
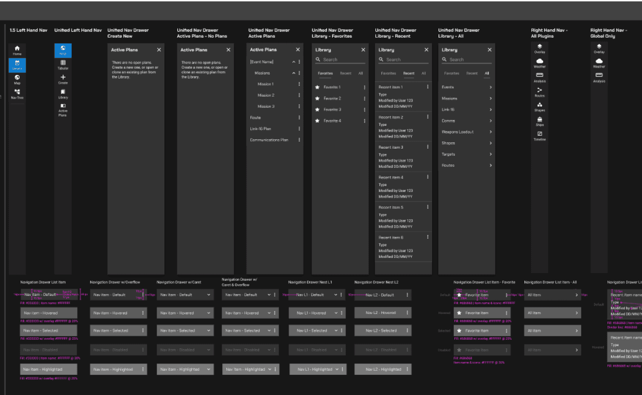
Defining the User Journey
Defining the
User Journey
Business Analysis
Business Analysis
Step 2: Ideation
Routes enables users to meticulously plan mission routes by selecting and configuring turnpoints, targets, and other critical navigational elements. This tool allows for precise route definition and customization to meet specific mission requirements.
Route Planning
Converting an 8-Step Process into a 4-Step Process
Step 3: Designing the New System
Design System
The NOMS design system, built upon Material UI, delivers a consistent and intuitive user experience. Leveraging Material UI's robust framework, NOMS ensures a clean, modern interface with accessible components and responsive design, promoting efficiency and ease of use across the application.
Updating the Route Planner
Routes enables users to meticulously plan mission routes by selecting and configuring turnpoints, targets, and other critical navigational elements. This tool allows for precise route definition and customization to meet specific mission requirements.

OLD ROUTE PLANNER
Confusing edit and select modes
Clunky user interface
Limited choice of point types
Inflexible point type toggle
Design inconsistent with standards
Inability to add new routes
NEW ROUTE PLANNER
Retooled Edit & Select Mode
More Point Type Options
Flexible Point-to-Point Navigation
Design Consistent with standards
Ability to add and manage routes


Implementing Route Notifications
Routes enables users to meticulously plan mission routes by selecting and configuring turnpoints, targets, and other critical navigational elements. This tool allows for precise route definition and customization to meet specific mission requirements.

OLD ROUTE PLANNER
Confusing edit and select modes
Clunky user interface
Limited choice of point types
Inflexible point type toggle
Design inconsistent with standards
Inability to add new routes
NEW ROUTE PLANNER
Retooled Edit & Select Mode
More Point Type Options
Flexible Point-to-Point Navigation
Design Consistent with standards
Ability to add and manage routes


Connect to Content
Add layers or components to make infinite auto-playing slideshows.




